| ARIA: Terminplanung einrichten | ||||||
| allgemeines | Terminlisten werden Geräten, Räumen oder Funktionen zugeordnet. Termine haben immer Datum und Uhrzeit. | |||||
| Spalte einfügen |
![]() | |||||
| Spalte einfügen |
![]() | |||||
| Spalten für Geräte |
![]() | |||||
| Spalte definieren |
![]() | |||||
| Optionen |
![]() | |||||
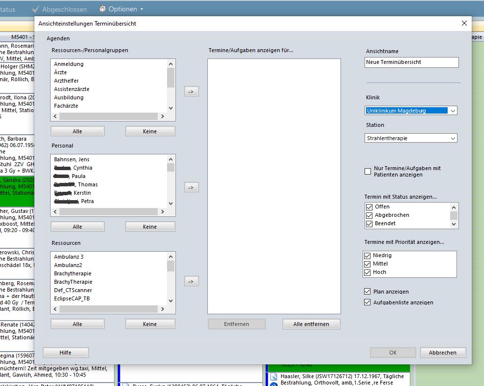
| Einstellungen |
![]() | |||||
| Symbole anzeigen |
![]() | |||||
| Quellen | ||||||
Teil von |
Widges einrichten | Registrierkarte neu einrichten | Aria einrichten | ARIA | Radio-Onkologie Klinik-Informations-System (ROCIS) | Technik der Strahlentherapie |
|
| ||||||
Impressum Zuletzt geändert am 03.04.2023 1:44